The photos you provided may be used to improve Bing image processing services.
Privacy Policy
|
Terms of Use
Can't use this link. Check that your link starts with 'http://' or 'https://' to try again.
Unable to process this search. Please try a different image or keywords.
Try Visual Search
Search, identify objects and text, translate, or solve problems using an image
Drag one or more images here,
upload an image
or
open camera
Drop images here to start your search
To use Visual Search, enable the camera in this browser
All
Search
Images
Inspiration
Create
Collections
Videos
Maps
News
More
Shopping
Flights
Travel
Notebook
Top suggestions for Selenium IDE Run JavaScript
Selenium
Code
Selenium
Tutorial
JavaScript
Executor in Selenium
Selenium
Python
Selenium
Script
Selenium
Testing Tutorial
Selenium
Java
Selenium
Example
Selenium
Automation
Selenium
String
Selenium
Certification
Execute JavaScript
in Selenium
Selenium
Script Sample
Selenium
Web Scraping
Selenium
JSON
XPath
Selenium
Selenium
自动化
How Selenium
Works
Selenium
Chrome
Selenium
Logo
Selenium
Toolkit
Scroll in
Selenium
Selenium
Certificate
Selenium
Title
Setting Up
Selenium
Selenium
WebDriver
Selenium
Process
Simple JavaScript
for Selenium IDE
Nano
Selenium
Selenium
Programming
Selenium
Browser Automation
Selenium
Beginner Tutorial
JavaScript
Alert Box
JavaScript
Test
Selenium
Structure
Selenium
JS
Selenium
Word
Selenium
Chrome Driver
Use of JavaScript
Executor in Selenium
Selenium
Syntax
Selenium
Injection
Selenium
QA Automation
Selenium
Automation Cost
Selenium
Test Case
Java Selenium
Jobs
Selenium
图标
CLI of Selenium
Use JavaScript Codes
JavaScript
Executor for SC Roll Down in Selenium
Architecture of
Selenium WebDriver
W3Schools
Selenium
Explore more searches like Selenium IDE Run JavaScript
Executor
Classes/Methods
Value Passing Webpage
Using
What Is Used WebDriver
For
Interface
How Test
Downloading
vs
Java
Reporting Images
Using
How Write Test
Cases
People interested in Selenium IDE Run JavaScript also searched for
Automated
Testing
Symbol.png
File
Icon
Open
Source
Logo.png
Blue
Icon
FileMenu
Verification
Method
If
Else
How
Install
La
Gi
Variables
Components
Edit
Content
Screen
4K
Dashboard
Recorder
Identifiers
How
Use
Href
Ending
UI
Extension
Supported
Browsers
Autoplay all GIFs
Change autoplay and other image settings here
Autoplay all GIFs
Flip the switch to turn them on
Autoplay GIFs
Image size
All
Small
Medium
Large
Extra large
At least... *
Customized Width
x
Customized Height
px
Please enter a number for Width and Height
Color
All
Color only
Black & white
Type
All
Photograph
Clipart
Line drawing
Animated GIF
Transparent
Layout
All
Square
Wide
Tall
People
All
Just faces
Head & shoulders
Date
All
Past 24 hours
Past week
Past month
Past year
License
All
All Creative Commons
Public domain
Free to share and use
Free to share and use commercially
Free to modify, share, and use
Free to modify, share, and use commercially
Learn more
Clear filters
SafeSearch:
Moderate
Strict
Moderate (default)
Off
Filter
Selenium
Code
Selenium
Tutorial
JavaScript
Executor in Selenium
Selenium
Python
Selenium
Script
Selenium
Testing Tutorial
Selenium
Java
Selenium
Example
Selenium
Automation
Selenium
String
Selenium
Certification
Execute JavaScript
in Selenium
Selenium
Script Sample
Selenium
Web Scraping
Selenium
JSON
XPath
Selenium
Selenium
自动化
How Selenium
Works
Selenium
Chrome
Selenium
Logo
Selenium
Toolkit
Scroll in
Selenium
Selenium
Certificate
Selenium
Title
Setting Up
Selenium
Selenium
WebDriver
Selenium
Process
Simple JavaScript
for Selenium IDE
Nano
Selenium
Selenium
Programming
Selenium
Browser Automation
Selenium
Beginner Tutorial
JavaScript
Alert Box
JavaScript
Test
Selenium
Structure
Selenium
JS
Selenium
Word
Selenium
Chrome Driver
Use of JavaScript
Executor in Selenium
Selenium
Syntax
Selenium
Injection
Selenium
QA Automation
Selenium
Automation Cost
Selenium
Test Case
Java Selenium
Jobs
Selenium
图标
CLI of Selenium
Use JavaScript Codes
JavaScript
Executor for SC Roll Down in Selenium
Architecture of
Selenium WebDriver
W3Schools
Selenium
1920×1200
riptutorial.com
selenium-ide Tutorial => Getting started with selenium-ide
669×567
www.tutorialspoint.com
Selenium IDE - JavaScript Functions
649×550
www.tutorialspoint.com
Selenium IDE - JavaScript Functions
720×577
www.tutorialspoint.com
Selenium IDE - JavaScript Functions
720×574
www.tutorialspoint.com
Selenium IDE - JavaScript Functions
720×576
www.tutorialspoint.com
Selenium IDE - JavaScript Functions
720×575
www.tutorialspoint.com
Selenium IDE - JavaScript Functions
720×577
www.tutorialspoint.com
Selenium IDE - JavaScript Functions
831×631
storage.googleapis.com
Selenium Ide Javascript Example at Christy Sample blog
1866×2114
storage.googleapis.com
Selenium Ide Javascript Exampl…
GIF
1440×810
storage.googleapis.com
Selenium Ide Javascript Example at Christy Sample blog
722×415
www.tutorialspoint.com
Selenium IDE - Features
Explore more searches like
Selenium
IDE Run
JavaScript
Executor Classes/Meth
…
Value Passing Webpage Usi
…
What Is Used WebDriver For
Interface
How Test Downloading
vs Java
Reporting Images Using
How Write Test Cases
474×458
qafox.com
New Selenium IDE – Using ‘run script’ com…
1187×588
qafox.com
New Selenium IDE – Using ‘run script’ command - QAFox
651×254
stackoverflow.com
Running JavaScript script inside the Selenium IDE - Stack Overflow
474×312
qafox.com
New Selenium IDE – Using ‘run script’ command - QAFox
811×449
tutorialkart.com
Execute JavaScript using Selenium - Java
512×405
www.tutorialspoint.com
Selenium IDE - Creating Script
512×407
www.tutorialspoint.com
Selenium IDE - Creating Script
512×408
www.tutorialspoint.com
Selenium IDE - Creating Script
512×405
www.tutorialspoint.com
Selenium IDE - Creating Script
512×359
www.tutorialspoint.com
Selenium IDE - Creating Script
451×408
www.tutorialspoint.com
Selenium IDE - Creating Script
512×358
www.tutorialspoint.com
Selenium IDE - Creating Script
1168×857
testsigma.com
Guide to Selenium IDE: Everything You Need to Know
3601×2341
birdeatsbug.com
Hands-On Guide to JavaScript Executor in Selenium | Bug Tracking …
1600×900
itwebmind.com
How to run JavaScript in Selenium Python, pass and get values from it
748×500
qafox.com
New Selenium IDE – ‘execute script’ Command - QAFox
People interested in
Selenium IDE
Run JavaScript
also searched for
Automated Testing
Symbol.png
File Icon
Open Source
Logo.png
Blue Icon
FileMenu
Verification Method
If Else
How Install
La Gi
Variables
640×638
Browserstack
Selenium IDE Tutorial : Definition, Features, Benefits | BrowserStack
1600×1000
lambdatest.com
Mastering Selenium IDE: Test Automation Guide
500×276
pythonexamples.org
How to execute custom JavaScript code in Selenium Python?
768×492
browserstack.com
How to use JavascriptExecutor in Selenium in 2026? | BrowserStack
1000×640
browserstack.com
How to use JavascriptExecutor in Selenium in 2026? | BrowserStack
762×718
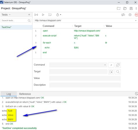
qafox.com
New Selenium IDE – Using ‘for each’ commands - QA…
640×578
Browserstack
Selenium with JavaScript : How to run Automation Test…
Some results have been hidden because they may be inaccessible to you.
Show inaccessible results
Report an inappropriate content
Please select one of the options below.
Not Relevant
Offensive
Adult
Child Sexual Abuse
Feedback