The photos you provided may be used to improve Bing image processing services.
Privacy Policy
|
Terms of Use
Can't use this link. Check that your link starts with 'http://' or 'https://' to try again.
Unable to process this search. Please try a different image or keywords.
Try Visual Search
Search, identify objects and text, translate, or solve problems using an image
Drag one or more images here,
upload an image
or
open camera
Drop images here to start your search
To use Visual Search, enable the camera in this browser
All
Search
Images
Inspiration
Create
Collections
Videos
Maps
News
More
Shopping
Flights
Travel
Notebook
Top suggestions for Fascinating Number in Java
Prime
Number Java
Print Prime
Numbers in Java
Add Two
Numbers in Java
Addition of
Numbers in Java
Sorting
in Java
Alphabet
Numbers in Java
Random
Number in Java
Java
Adding Numbers
How to Add Two
Numbers in Java
Types of
Numbers in Java
Counting
Numbers in Java
How to Generate Random
Numbers in Java
Java Prime Number
Program
Java Number
Range
Number Pattern
in Java
Armstrong
Number in Java
Perfect
Number in Java
Finding Prime
Numbers in Java
Java
Character Numbers
Sort
in Java
Whole
Number in Java
Recursion
Java
Display Even
Numbers in Java
Java Number
Programs
Happy
Number in Java
Count the
Numbers in Java
Number Class
in Java
Rational Numbers
Class Java
List of
Numbers in Java
How to Input
Number in Java
Random Number
Generator Java
Greatest of 10
Numbers in Java
Random Method
in Java
Java
Turning Strings into Numbers
How to Round
Numbers in Java
Animated1 to 9
Numbers in Java
Java Number
Format
Prime Numbers
Formula Java
Java Function That Takes
in a Single Numbers
How to Make a List of
Numbers in Java
Using Module in Java
with Two Numbers
All the Perfect
Numbers in Loop Java
Merge Sort for 12
Numbers in Java
Even Number
Code in Java
Special
Number in Java
Java
Chacters to Numbers Chart
Java
And/Or
Sum of Array
in Java
Object Integer
Java
Neon
Number in Java
Explore more searches like Fascinating Number in Java
Variable
Types
Array
Example
Main
Function
Programming
Code
Programming
Software
Basic
Code
Shortcut
Keys
Primitive Data
Types
Web
Application
Instance
Method
Not Equal
Sign
Assignment
Operator
Or
Symbol
Basics for
Beginners
Source
Code
Relational
Operators
Cover
Page
Software
Platform
Operator
Precedence
Data
Analysis
Greater than
Sign
2D
Array
Program
Structure
Programming
Logo
Logical
Operators
Boolean
Operators
Method
Structure
Or
Operation
Sample
Code
Coding
Software
Programming
for Beginners
Tech
Stack
Static
Method
XOR
Operator
Less than
or Equal
Or
Sign
Ternary
Operator
Interface
Example
Keyboard
Input
Get
Method
Basic
Syntax
HashMap
Example
What Is
Vector
People interested in Fascinating Number in Java also searched for
If
Else
Then
Symbol
Visual
Studio
Code
Meaning
Precedence
Table
Get Set
Methods
Difference
Between
Basic
Structure
Not Equal
Operator
Compiler Source
Code
Functional
Programming
Append
Function
New Version
Autoplay all GIFs
Change autoplay and other image settings here
Autoplay all GIFs
Flip the switch to turn them on
Autoplay GIFs
Image size
All
Small
Medium
Large
Extra large
At least... *
Customized Width
x
Customized Height
px
Please enter a number for Width and Height
Color
All
Color only
Black & white
Type
All
Photograph
Clipart
Line drawing
Animated GIF
Transparent
Layout
All
Square
Wide
Tall
People
All
Just faces
Head & shoulders
Date
All
Past 24 hours
Past week
Past month
Past year
License
All
All Creative Commons
Public domain
Free to share and use
Free to share and use commercially
Free to modify, share, and use
Free to modify, share, and use commercially
Learn more
Clear filters
SafeSearch:
Moderate
Strict
Moderate (default)
Off
Filter
Prime
Number Java
Print Prime
Numbers in Java
Add Two
Numbers in Java
Addition of
Numbers in Java
Sorting
in Java
Alphabet
Numbers in Java
Random
Number in Java
Java
Adding Numbers
How to Add Two
Numbers in Java
Types of
Numbers in Java
Counting
Numbers in Java
How to Generate Random
Numbers in Java
Java Prime Number
Program
Java Number
Range
Number Pattern
in Java
Armstrong
Number in Java
Perfect
Number in Java
Finding Prime
Numbers in Java
Java
Character Numbers
Sort
in Java
Whole
Number in Java
Recursion
Java
Display Even
Numbers in Java
Java Number
Programs
Happy
Number in Java
Count the
Numbers in Java
Number Class
in Java
Rational Numbers
Class Java
List of
Numbers in Java
How to Input
Number in Java
Random Number
Generator Java
Greatest of 10
Numbers in Java
Random Method
in Java
Java
Turning Strings into Numbers
How to Round
Numbers in Java
Animated1 to 9
Numbers in Java
Java Number
Format
Prime Numbers
Formula Java
Java Function That Takes
in a Single Numbers
How to Make a List of
Numbers in Java
Using Module in Java
with Two Numbers
All the Perfect
Numbers in Loop Java
Merge Sort for 12
Numbers in Java
Even Number
Code in Java
Special
Number in Java
Java
Chacters to Numbers Chart
Java
And/Or
Sum of Array
in Java
Object Integer
Java
Neon
Number in Java
New Version
🎉
What's new
You're invited to try a new version of Image Search, switch to view.
768×1024
scribd.com
Write A Program in Java To Input A …
1280×700
blog.newtum.com
Exploring the Fascinating Number in Java: In-depth Details
600×600
blog.newtum.com
Fascinating Number in Java - Newtum
600×600
blog.newtum.com
Exploring the Fascinating Number in Java: In-dept…
Related Products
Programming Books
Java Mug
T-Shirt
600×600
blog.newtum.com
Exploring the Fascinating Number in Java: In-dept…
768×1024
scribd.com
Java programs to calculate sum of …
300×169
btechgeeks.com
Java Program to Check Fascinating Number - BTech …
1200×700
naukri.com
Fascinating Number Program in Java - Naukri Code 360
2409×2422
naukri.com
Fascinating Number Program in Java - Naukr…
1620×2292
studypool.com
SOLUTION: Fascinating nu…
1620×2292
studypool.com
SOLUTION: Fascinating nu…
700×532
log4javascript.org
Lucky Number Program in Java: A Mastering Guide
1730×686
w3resource.com
Java - Create the first twenty Hamming numbers
GIF
1093×270
wikitechy.com
java tutorial - Java Numbers - By Microsoft Award MVP - java tutorial ...
Explore more searches like
Fascinating Number
in Java
Variable Types
Array Example
Main Function
Programming Code
Programming Software
Basic Code
Shortcut Keys
Primitive Data Types
Web Application
Instance Method
Not Equal Sign
Assignment Operator
1536×864
pwskills.com
Program To Print Fibonacci Number In Java
710×606
w3resource.com
Java - Check whether a number is a Lucky Numb…
1080×566
blogspot.com
Fascinating Number | Write a program in Java to check whether the given ...
400×87
blogspot.com
Fascinating Number | Write a program in Java to check whether the given ...
850×450
theknowledgeacademy.com
Magic Number in java: Explained in Detailed
764×932
w3resource.com
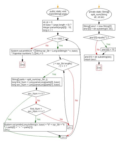
Java - Generate and show all Kap…
372×100
blogspot.com
Fascinating Number | Write a program in Java to check whether the given ...
1920×1080
codevscolor.com
Java program to find the factors of a number - CodeVsColor
667×1275
upgrad.com
Mastering Number Patter…
300×300
btechgeeks.com
Java find all factors of a number - Ja…
708×900
btechgeeks.com
Java find all factors of a nu…
768×767
btechgeeks.com
Java Program to Display Factors …
1024×536
programmingcube.com
Write a Java Program to Display Factors of a Number - Programming …
1280×720
linkedin.com
My latest Java project: Number Guessing Game 🧠 Try it out and tes…
1280×720
linkedin.com
How I created 'Guess a Number' game using Java | Chinmayee Mishra ...
1280×720
linkedin.com
#numberguessinggame #java #codingprojects #taskcompleted # ...
400×400
knowledgeboat.com
Fascinating Number Java Program | Knowl…
738×450
knowledgeboat.com
Fascinating Number Java Program | KnowledgeBoat
People interested in
Fascinating Number
in Java
also searched for
If Else
Then Symbol
Visual Studio
Code Meaning
Precedence Table
Get Set Methods
Difference Between
Basic Structure
Not Equal Operator
Compiler Source Code
Functional Programming
Append Function
449×844
w3resource.com
Java - Display unique three d…
1366×768
learnsoftechs.com
Java program to generate a random number between 1 and 100 - Solution ...
1024×576
learnsoftechs.com
Java program to find the sum of digits of a number - Step-by-step ...
Some results have been hidden because they may be inaccessible to you.
Show inaccessible results
Report an inappropriate content
Please select one of the options below.
Not Relevant
Offensive
Adult
Child Sexual Abuse
Feedback